Nova tributação 2025
Moderador: Moderadores
- JoséQuintas
- Administrador

- Mensagens: 20267
- Registrado em: 26 Fev 2007 11:59
- Localização: São Paulo-SP
Nova tributação 2025
Saiu mais coisa em 28/03, mas por enquanto ainda confuso.
Começa em homologação em JULHO e em produção em OUTUBRO.
Querendo ou não, a contagem regressiva começou pra isso.
Ainda não sei o que poderia ser adiantado no aplicativo.
Novos campos talvez.
Começa em homologação em JULHO e em produção em OUTUBRO.
Querendo ou não, a contagem regressiva começou pra isso.
Ainda não sei o que poderia ser adiantado no aplicativo.
Novos campos talvez.
José M. C. Quintas
Harbour 3.2, mingw, gtwvg mt, fivewin 25.04, multithread, dbfcdx, MySQL, ADOClass, PDFClass, SefazClass, (hwgui mt), (hmg3), (hmg extended), (oohg), PNotepad, ASP, stored procedure, stored function, Linux (Flagship/harbour 3.2)
"The world is full of kings and queens, who blind our eyes and steal our dreams Its Heaven and Hell"
https://github.com/JoseQuintas/
Harbour 3.2, mingw, gtwvg mt, fivewin 25.04, multithread, dbfcdx, MySQL, ADOClass, PDFClass, SefazClass, (hwgui mt), (hmg3), (hmg extended), (oohg), PNotepad, ASP, stored procedure, stored function, Linux (Flagship/harbour 3.2)
"The world is full of kings and queens, who blind our eyes and steal our dreams Its Heaven and Hell"
https://github.com/JoseQuintas/
- JoséQuintas
- Administrador

- Mensagens: 20267
- Registrado em: 26 Fev 2007 11:59
- Localização: São Paulo-SP
Nova tributação 2025
E tem também a sefazclass.
A princípio ela não muda, já que layout não tem a ver com webservice.
A não ser os "danfes".
E vai mudar: NFE, NFCE, CTE, talvez até MDFE.
Integração entre aplicativos pode dar pane, integrações com seguradora, etc.
Por isso era bom tentar antecipar alguma coisa.
A princípio ela não muda, já que layout não tem a ver com webservice.
A não ser os "danfes".
E vai mudar: NFE, NFCE, CTE, talvez até MDFE.
Integração entre aplicativos pode dar pane, integrações com seguradora, etc.
Por isso era bom tentar antecipar alguma coisa.
José M. C. Quintas
Harbour 3.2, mingw, gtwvg mt, fivewin 25.04, multithread, dbfcdx, MySQL, ADOClass, PDFClass, SefazClass, (hwgui mt), (hmg3), (hmg extended), (oohg), PNotepad, ASP, stored procedure, stored function, Linux (Flagship/harbour 3.2)
"The world is full of kings and queens, who blind our eyes and steal our dreams Its Heaven and Hell"
https://github.com/JoseQuintas/
Harbour 3.2, mingw, gtwvg mt, fivewin 25.04, multithread, dbfcdx, MySQL, ADOClass, PDFClass, SefazClass, (hwgui mt), (hmg3), (hmg extended), (oohg), PNotepad, ASP, stored procedure, stored function, Linux (Flagship/harbour 3.2)
"The world is full of kings and queens, who blind our eyes and steal our dreams Its Heaven and Hell"
https://github.com/JoseQuintas/
- mbrigatti
- Usuário Nível 2

- Mensagens: 68
- Registrado em: 16 Set 2005 08:13
- Localização: Piracicaba - SP
Nova tributação 2025
A nota técnica 2025.002 foi divulgada esse mês com várias alteraçôes para emissão de NFe / NFCe
entre elas a da finalidade da NF com novos tipos e identificação do tipo:
finNFe Finalidade de emissão da NF-e
1=NF-e normal;
2=NF-e complementar;
3=NF-e de ajuste;
4=Devolução de mercadoria.
(novo)5=Nota de crédito;
(novo)6=Nota de débito;
tpNFDebito Tipo de Nota de Débito
01=Transferência de créditos para Cooperativas;
02=Anulação de Crédito por Saídas Imunes/Isentas;
03=Débitos de notas fiscais não processadas na apuração;
04=Multa e juros;
05=Transferência de crédito de sucessão;
tpNFCredito Tipo de Nota de Crédito
A definir.
Esse último nem foi publicado.
entre elas a da finalidade da NF com novos tipos e identificação do tipo:
finNFe Finalidade de emissão da NF-e
1=NF-e normal;
2=NF-e complementar;
3=NF-e de ajuste;
4=Devolução de mercadoria.
(novo)5=Nota de crédito;
(novo)6=Nota de débito;
tpNFDebito Tipo de Nota de Débito
01=Transferência de créditos para Cooperativas;
02=Anulação de Crédito por Saídas Imunes/Isentas;
03=Débitos de notas fiscais não processadas na apuração;
04=Multa e juros;
05=Transferência de crédito de sucessão;
tpNFCredito Tipo de Nota de Crédito
A definir.
Esse último nem foi publicado.
-
marco.prodata
- Usuário Nível 3

- Mensagens: 238
- Registrado em: 30 Nov 2018 10:07
- Localização: Caratinga
Nova tributação 2025
Vai mudar todos os documentos fiscais, e ainda serão criados novos.JoséQuintas escreveu:E tem também a sefazclass.
A princípio ela não muda, já que layout não tem a ver com webservice.
A não ser os "danfes".
E vai mudar: NFE, NFCE, CTE, talvez até MDFE.
Integração entre aplicativos pode dar pane, integrações com seguradora, etc.
Por isso era bom tentar antecipar alguma coisa.
- JoséQuintas
- Administrador

- Mensagens: 20267
- Registrado em: 26 Fev 2007 11:59
- Localização: São Paulo-SP
Nova tributação 2025
Esta tabela deixa a coisa interessante.
Tínhamos CST 00,10,20,40,41,60,61, e outros pra simples
A primeira vista, muda tudo pra 3 dígitos, algo como nível/subnível
Tínhamos CST 00,10,20,40,41,60,61, e outros pra simples
A primeira vista, muda tudo pra 3 dígitos, algo como nível/subnível
José M. C. Quintas
Harbour 3.2, mingw, gtwvg mt, fivewin 25.04, multithread, dbfcdx, MySQL, ADOClass, PDFClass, SefazClass, (hwgui mt), (hmg3), (hmg extended), (oohg), PNotepad, ASP, stored procedure, stored function, Linux (Flagship/harbour 3.2)
"The world is full of kings and queens, who blind our eyes and steal our dreams Its Heaven and Hell"
https://github.com/JoseQuintas/
Harbour 3.2, mingw, gtwvg mt, fivewin 25.04, multithread, dbfcdx, MySQL, ADOClass, PDFClass, SefazClass, (hwgui mt), (hmg3), (hmg extended), (oohg), PNotepad, ASP, stored procedure, stored function, Linux (Flagship/harbour 3.2)
"The world is full of kings and queens, who blind our eyes and steal our dreams Its Heaven and Hell"
https://github.com/JoseQuintas/
-
marco.prodata
- Usuário Nível 3

- Mensagens: 238
- Registrado em: 30 Nov 2018 10:07
- Localização: Caratinga
Nova tributação 2025
Essa tabela faz parte da tabela principal que é a cClassTrib, os 3 primeiros dígitos do cClasstrib são o CST, e por essa tabela auxiliar ai dá pra saber quais grupos novos eu devo informar no xml, inclusive quais CSTs são passíveis de ser emitido NFe e NFCe.JoséQuintas escreveu: Esta tabela deixa a coisa interessante.
Tínhamos CST 00,10,20,40,41,60,61, e outros pra simples
A primeira vista, muda tudo pra 3 dígitos, algo como nível/subnível
- JoséQuintas
- Administrador

- Mensagens: 20267
- Registrado em: 26 Fev 2007 11:59
- Localização: São Paulo-SP
Nova tributação 2025
Pelo que entendi até agora:
CBS - imposto federal
IBS - imposto estadual e municipal
IS - imposto seletivo, chamam imposto do pecado, pra dar a sensação de que é válido, e a lei não define limite.
Os três podem ter alíquota e redução
A alíquota inicial será de 28%, muito mais que os 18% "normais" de São Paulo
Quem ganha menos de MEIO SALÁRIO poderá receber de volta, o que talvez possa ser traduzido como cobrar mais até de quem ganha um mínimo.
O complemento a isso vai ser a classificação fiscal, algo como dizer qual a lei que modificou alíquota/redução.
Por enquanto vejo como dividir minhas regras de tributação em duas.
Vai ser criar uma tabela com esse troço de CST e classificação fiscal.
E as regras atuais indicarem qual será usado em cada situação.
Assim como antes, depende do tipo de transação e outros fatores.
CBS - imposto federal
IBS - imposto estadual e municipal
IS - imposto seletivo, chamam imposto do pecado, pra dar a sensação de que é válido, e a lei não define limite.
Os três podem ter alíquota e redução
A alíquota inicial será de 28%, muito mais que os 18% "normais" de São Paulo
Quem ganha menos de MEIO SALÁRIO poderá receber de volta, o que talvez possa ser traduzido como cobrar mais até de quem ganha um mínimo.
O complemento a isso vai ser a classificação fiscal, algo como dizer qual a lei que modificou alíquota/redução.
Por enquanto vejo como dividir minhas regras de tributação em duas.
Vai ser criar uma tabela com esse troço de CST e classificação fiscal.
E as regras atuais indicarem qual será usado em cada situação.
Assim como antes, depende do tipo de transação e outros fatores.
José M. C. Quintas
Harbour 3.2, mingw, gtwvg mt, fivewin 25.04, multithread, dbfcdx, MySQL, ADOClass, PDFClass, SefazClass, (hwgui mt), (hmg3), (hmg extended), (oohg), PNotepad, ASP, stored procedure, stored function, Linux (Flagship/harbour 3.2)
"The world is full of kings and queens, who blind our eyes and steal our dreams Its Heaven and Hell"
https://github.com/JoseQuintas/
Harbour 3.2, mingw, gtwvg mt, fivewin 25.04, multithread, dbfcdx, MySQL, ADOClass, PDFClass, SefazClass, (hwgui mt), (hmg3), (hmg extended), (oohg), PNotepad, ASP, stored procedure, stored function, Linux (Flagship/harbour 3.2)
"The world is full of kings and queens, who blind our eyes and steal our dreams Its Heaven and Hell"
https://github.com/JoseQuintas/
-
marco.prodata
- Usuário Nível 3

- Mensagens: 238
- Registrado em: 30 Nov 2018 10:07
- Localização: Caratinga
Nova tributação 2025
A questão da alíquota final ser mais ou menos 28% na teoria aumenta o imposto mas na prática não, por causa da não cumulatividade, hoje pagamos imposto sobre e imposto, e isso não vai mais ocorrer com o IBS/CBS.JoséQuintas escreveu:Pelo que entendi até agora:
CBS - imposto federal
IBS - imposto estadual e municipal
IS - imposto seletivo, chamam imposto do pecado, pra dar a sensação de que é válido, e a lei não define limite.
Os três podem ter alíquota e redução
A alíquota inicial será de 28%, muito mais que os 18% "normais" de São Paulo
Quem ganha menos de MEIO SALÁRIO poderá receber de volta, o que talvez possa ser traduzido como cobrar mais até de quem ganha um mínimo.
O complemento a isso vai ser a classificação fiscal, algo como dizer qual a lei que modificou alíquota/redução.
Por enquanto vejo como dividir minhas regras de tributação em duas.
Vai ser criar uma tabela com esse troço de CST e classificação fiscal.
E as regras atuais indicarem qual será usado em cada situação.
Assim como antes, depende do tipo de transação e outros fatores.
Sobre o cashback tem uma pegadinha legal ai, quem vai receber o cashback são os participantes dos programas sociais do governo, bolsa familia e cadunico, só que pra receber o cashback, o participante vai precisar informar o CPF no momento da emissão do documento fiscal, logo, aqueles que estão irregularmente nos programas, se informar sempre, vai ser possível ver que a renda deles não bate com a condição de estar nos programas, e se não informar não vai ter o cashback.
Sobre as regras, pensa que é algo totalmente diferente dos impostos atuais, eu por exemplo criei novas tabelas de tributação apenas para atender os novos impostos, e mantive as antigas para funcionar durante o periodo de transição.
As tabelas de CST e cClasstrib são as mais importantes, e por ela se define se os produtos terão tributação integral, com redução, ou se não terão tributação.
As alíquotas do IBS vão ter alíquotas de referência, mas cada estado e municipio podem definir sua própria alíquota, a menor que as alíquotas de referência, então, não vai existir mais alíquotas no cadastro de produtos(pelo menos inicialmente), e sim as de referência e as por UF e Municipio, além da alíquota de CBS.
O cClasstrib controla as reduções que pode ser na alíquota ou na base de calculo.
E a questão de ter um cadastro de alíquota por municipio e UF é importante porque agora o local de recolhimento do imposto é no destino, então supondo que uma empresa de Caratinga, venda pra cidade de Catanduva, pode ser uma alíquota e uma venda pra cidade de Ribeirão Preto, pode ser outra alíquota, assim como uma venda pro estado de São Paulo pode ser uma alíquota, e outra venda para o Rio de Janeiro pode ser outra alíquota.
-
marco.prodata
- Usuário Nível 3

- Mensagens: 238
- Registrado em: 30 Nov 2018 10:07
- Localização: Caratinga
Nova tributação 2025
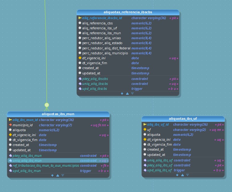
Esse é o modelo que usei para cadastrar as alíquotas de referência, no momento da emissão do documento eu busco a alíquota do CBS, olho o estado de destino e pesquiso pra ver se tem alíquota diferente, senão uso a de referência, e mesma coisa pra municipio, depois tem que olhar se é comprar governamental para aplicar os redutores, depois olha se pelo cClasstrib tem mais redução, a regra é bem diferente da atual para calcular os impostos.
- JoséQuintas
- Administrador

- Mensagens: 20267
- Registrado em: 26 Fev 2007 11:59
- Localização: São Paulo-SP
Nova tributação 2025
Não querendo ser chato, eu diria que continua a mesma merd.
Vou continuar usando minhas regras de tributação do mesmo jeito.
Antes e agora: alíquota depende de UF, era SP/SP, SP/RJ, etc. continua igual
Existe venda, transferência, remessa pra conserto, etc.... continua igual
Existia redução... continua igual
O municipal é a novidade, mas isso é por causa de SERVIÇOS, e isso é separado da NFE, exceto em Brasília.
A diferença real, se é que podemos dizer assim, é que são 3 impostos agora.
Se considerar PIS, COFINS, ICMS, ST, IPI, só aqui são 5 impostos
Realmente tem o diferencial importante sobre a base de cálculo
Antes era 10.000 ICMS 18% 1.800, valor 10.000
Agora vai ser 10.000 ICMS 18%, 1.800, valor 11.800
E ao que parece, o mesmo para todos os impostos.
Vai depender dos estabelecimentos.
Mas parece que continua existindo combustíveis monofásico, o que deixa na dúvida sobre o que vai acontecer.
E tem o substituição, cobrado antecipado, também deixa na dúvida o que vai acontecer.
Também não sei o que vai acontecer na passagem de impostos.
A fábrica cobrava IPI, como fica isso ?
A fábrica cobrava ST ou monofásico, como fica isso ?
Volta a ser como antigamente, e cada um paga uma parte, ou cobra tudo na fábrica ?
Na teoria parece lindo, só cobrar o imposto do usuário final (lindo pra aplicativo, se é que podemos dizer assim).
Na prática a coisa pode ser feia, por exemplo, cobrar tudo adiantado sempre, em todas as etapas, o que vai só deixar tudo mais caro ainda.
E o adiantado depende do IVA, se não existir IVA, cai no que comentei, de cobrar mais a cada etapa.
A coisa não está tão clara quanto parece.
Vou continuar usando minhas regras de tributação do mesmo jeito.
Antes e agora: alíquota depende de UF, era SP/SP, SP/RJ, etc. continua igual
Existe venda, transferência, remessa pra conserto, etc.... continua igual
Existia redução... continua igual
O municipal é a novidade, mas isso é por causa de SERVIÇOS, e isso é separado da NFE, exceto em Brasília.
A diferença real, se é que podemos dizer assim, é que são 3 impostos agora.
Se considerar PIS, COFINS, ICMS, ST, IPI, só aqui são 5 impostos
Realmente tem o diferencial importante sobre a base de cálculo
Antes era 10.000 ICMS 18% 1.800, valor 10.000
Agora vai ser 10.000 ICMS 18%, 1.800, valor 11.800
E ao que parece, o mesmo para todos os impostos.
Vai depender dos estabelecimentos.
Mas parece que continua existindo combustíveis monofásico, o que deixa na dúvida sobre o que vai acontecer.
E tem o substituição, cobrado antecipado, também deixa na dúvida o que vai acontecer.
Também não sei o que vai acontecer na passagem de impostos.
A fábrica cobrava IPI, como fica isso ?
A fábrica cobrava ST ou monofásico, como fica isso ?
Volta a ser como antigamente, e cada um paga uma parte, ou cobra tudo na fábrica ?
Na teoria parece lindo, só cobrar o imposto do usuário final (lindo pra aplicativo, se é que podemos dizer assim).
Na prática a coisa pode ser feia, por exemplo, cobrar tudo adiantado sempre, em todas as etapas, o que vai só deixar tudo mais caro ainda.
E o adiantado depende do IVA, se não existir IVA, cai no que comentei, de cobrar mais a cada etapa.
A coisa não está tão clara quanto parece.
José M. C. Quintas
Harbour 3.2, mingw, gtwvg mt, fivewin 25.04, multithread, dbfcdx, MySQL, ADOClass, PDFClass, SefazClass, (hwgui mt), (hmg3), (hmg extended), (oohg), PNotepad, ASP, stored procedure, stored function, Linux (Flagship/harbour 3.2)
"The world is full of kings and queens, who blind our eyes and steal our dreams Its Heaven and Hell"
https://github.com/JoseQuintas/
Harbour 3.2, mingw, gtwvg mt, fivewin 25.04, multithread, dbfcdx, MySQL, ADOClass, PDFClass, SefazClass, (hwgui mt), (hmg3), (hmg extended), (oohg), PNotepad, ASP, stored procedure, stored function, Linux (Flagship/harbour 3.2)
"The world is full of kings and queens, who blind our eyes and steal our dreams Its Heaven and Hell"
https://github.com/JoseQuintas/
-
Ana Mitoooo
- Usuário Nível 3

- Mensagens: 118
- Registrado em: 17 Out 2018 10:00
- Localização: Sobradinho/DF
Nova tributação 2025
Antes era 10.000
ICMS 18% 1.800
Valor final 10.000
*Falta considerar Pis/Cofins/Csll/IR/etc
Agora vai ser 8.200
CBS 26%, 1.800
valor final 10.332
*Imposto Único
Substituição tributária deixa de existir com essa nova tributação (ao menos por enquanto)
ICMS 18% 1.800
Valor final 10.000
*Falta considerar Pis/Cofins/Csll/IR/etc
Agora vai ser 8.200
CBS 26%, 1.800
valor final 10.332
*Imposto Único
Substituição tributária deixa de existir com essa nova tributação (ao menos por enquanto)
- JoséQuintas
- Administrador

- Mensagens: 20267
- Registrado em: 26 Fev 2007 11:59
- Localização: São Paulo-SP
Nova tributação 2025
E vamos acrescentar aí os intermediários:
A vende pra B, que vende pra C, que vende pra D.
Todos vão usar mesmas tabelas ?
Parece que isso não foi explicado.
Volta como antes, pagar a diferença, ou vira tudo antecipado ?
Sem IVA não vai.
Com nota eletrônica.... é capaz que podem pedir pra informar dados da nota de compra, do jeito que vai a NFE, não duvido disso.
A vende pra B, que vende pra C, que vende pra D.
Todos vão usar mesmas tabelas ?
Parece que isso não foi explicado.
Volta como antes, pagar a diferença, ou vira tudo antecipado ?
Sem IVA não vai.
Com nota eletrônica.... é capaz que podem pedir pra informar dados da nota de compra, do jeito que vai a NFE, não duvido disso.
José M. C. Quintas
Harbour 3.2, mingw, gtwvg mt, fivewin 25.04, multithread, dbfcdx, MySQL, ADOClass, PDFClass, SefazClass, (hwgui mt), (hmg3), (hmg extended), (oohg), PNotepad, ASP, stored procedure, stored function, Linux (Flagship/harbour 3.2)
"The world is full of kings and queens, who blind our eyes and steal our dreams Its Heaven and Hell"
https://github.com/JoseQuintas/
Harbour 3.2, mingw, gtwvg mt, fivewin 25.04, multithread, dbfcdx, MySQL, ADOClass, PDFClass, SefazClass, (hwgui mt), (hmg3), (hmg extended), (oohg), PNotepad, ASP, stored procedure, stored function, Linux (Flagship/harbour 3.2)
"The world is full of kings and queens, who blind our eyes and steal our dreams Its Heaven and Hell"
https://github.com/JoseQuintas/
- JoséQuintas
- Administrador

- Mensagens: 20267
- Registrado em: 26 Fev 2007 11:59
- Localização: São Paulo-SP
Nova tributação 2025
Uia
Continua existindo.
Se o imposto é FIXO POR LITRO, faz sentido ficar mostrando o imposto da nota de compra na venda?
Se até esse que é fixo tá assim, imaginem os outros onde o valor se altera....
Continua existindo.
Se o imposto é FIXO POR LITRO, faz sentido ficar mostrando o imposto da nota de compra na venda?
Se até esse que é fixo tá assim, imaginem os outros onde o valor se altera....
José M. C. Quintas
Harbour 3.2, mingw, gtwvg mt, fivewin 25.04, multithread, dbfcdx, MySQL, ADOClass, PDFClass, SefazClass, (hwgui mt), (hmg3), (hmg extended), (oohg), PNotepad, ASP, stored procedure, stored function, Linux (Flagship/harbour 3.2)
"The world is full of kings and queens, who blind our eyes and steal our dreams Its Heaven and Hell"
https://github.com/JoseQuintas/
Harbour 3.2, mingw, gtwvg mt, fivewin 25.04, multithread, dbfcdx, MySQL, ADOClass, PDFClass, SefazClass, (hwgui mt), (hmg3), (hmg extended), (oohg), PNotepad, ASP, stored procedure, stored function, Linux (Flagship/harbour 3.2)
"The world is full of kings and queens, who blind our eyes and steal our dreams Its Heaven and Hell"
https://github.com/JoseQuintas/
-
marco.prodata
- Usuário Nível 3

- Mensagens: 238
- Registrado em: 30 Nov 2018 10:07
- Localização: Caratinga
Nova tributação 2025
Sobre o IPI, o mesmo será zerado em 2027 (não extinto), e só vai existir para operações relacionadas a ZFM, então na operação da fábrica só vai ter o CBS de imposto federal.JoséQuintas escreveu:Não querendo ser chato, eu diria que continua a mesma merd.
Vou continuar usando minhas regras de tributação do mesmo jeito.
Antes e agora: alíquota depende de UF, era SP/SP, SP/RJ, etc. continua igual
Existe venda, transferência, remessa pra conserto, etc.... continua igual
Existia redução... continua igual
O municipal é a novidade, mas isso é por causa de SERVIÇOS, e isso é separado da NFE, exceto em Brasília.
A diferença real, se é que podemos dizer assim, é que são 3 impostos agora.
Se considerar PIS, COFINS, ICMS, ST, IPI, só aqui são 5 impostos
Realmente tem o diferencial importante sobre a base de cálculo
Antes era 10.000 ICMS 18% 1.800, valor 10.000
Agora vai ser 10.000 ICMS 18%, 1.800, valor 11.800
E ao que parece, o mesmo para todos os impostos.
Vai depender dos estabelecimentos.
Mas parece que continua existindo combustíveis monofásico, o que deixa na dúvida sobre o que vai acontecer.
E tem o substituição, cobrado antecipado, também deixa na dúvida o que vai acontecer.
Também não sei o que vai acontecer na passagem de impostos.
A fábrica cobrava IPI, como fica isso ?
A fábrica cobrava ST ou monofásico, como fica isso ?
Volta a ser como antigamente, e cada um paga uma parte, ou cobra tudo na fábrica ?
Na teoria parece lindo, só cobrar o imposto do usuário final (lindo pra aplicativo, se é que podemos dizer assim).
Na prática a coisa pode ser feia, por exemplo, cobrar tudo adiantado sempre, em todas as etapas, o que vai só deixar tudo mais caro ainda.
E o adiantado depende do IVA, se não existir IVA, cai no que comentei, de cobrar mais a cada etapa.
A coisa não está tão clara quanto parece.
O ST de antecipação, deixa de existir (pelo menos por enquanto), o ST de pagamento posterior (diferimento) continua existindo.
A monofasia continua existindo.
A cobrança de tudo antecipado vai existir apenas nos produtos monofásicos, nos outros na pratica, o imposto vai ser cobrado só sobre o valor agregado na operação.
Ex: Empresa A venda um produto por 100 reais para empresa B e recolhe imposto sobre os 100 reais, empresa B vende o produto para a empresa C por 150 reais, ele vai pagar imposto apenas sobre os 50 reais que agregou na operação.
- JoséQuintas
- Administrador

- Mensagens: 20267
- Registrado em: 26 Fev 2007 11:59
- Localização: São Paulo-SP
Nova tributação 2025
A tabela oficial.
Reparem que o texto sobre artigo 142 se repete várias vezes.
E o mesmo com outros textos.
É só aqui que acontece isso?
Reparem que o texto sobre artigo 142 se repete várias vezes.
E o mesmo com outros textos.
É só aqui que acontece isso?
José M. C. Quintas
Harbour 3.2, mingw, gtwvg mt, fivewin 25.04, multithread, dbfcdx, MySQL, ADOClass, PDFClass, SefazClass, (hwgui mt), (hmg3), (hmg extended), (oohg), PNotepad, ASP, stored procedure, stored function, Linux (Flagship/harbour 3.2)
"The world is full of kings and queens, who blind our eyes and steal our dreams Its Heaven and Hell"
https://github.com/JoseQuintas/
Harbour 3.2, mingw, gtwvg mt, fivewin 25.04, multithread, dbfcdx, MySQL, ADOClass, PDFClass, SefazClass, (hwgui mt), (hmg3), (hmg extended), (oohg), PNotepad, ASP, stored procedure, stored function, Linux (Flagship/harbour 3.2)
"The world is full of kings and queens, who blind our eyes and steal our dreams Its Heaven and Hell"
https://github.com/JoseQuintas/