Atualizações Hwgui Dialog

Projeto HwGui - Biblioteca visual para Harbour/xHarbour

Moderador: Moderadores

Avatar do usuário
Itamar M. Lins Jr.
Administrador
Administrador
Mensagens: 8071
Registrado em: 30 Mai 2007 11:31
Localização: Ilheus Bahia
Curtiu: 3 vezes
Curtiram: 1 vez

Atualizações Hwgui Dialog

Mensagem por Itamar M. Lins Jr. »

Olá!
Demorou mais de 1 semana para corrigir um bug que escondia a DIALOG atrás de outra DIALOG, tive que voltar muitas versões até achar o BUG.
Ficava escondendo a DIALOG, quando usava o OwnerButton.

Código: Selecionar todos

2021-06-08 15:26 UTC+0300 Alexander Kresin <alex@belacy.ru>
  * source/gtk/hdialog.prg
  * source/winapi/hdialog.prg
    * ::oParent is set to a parent modal dialog, if exist.

2021-06-06 14:42 UTC+0300 Alexander Kresin <alex@belacy.ru>
  * contrib/gthwg/gt_hwgui_l.c
    * Colors definition changed to satisfy some compilers

2021-05-25 15:22 UTC+0300 Alexander Kresin <alex@belacy.ru>
  * source/gtk/hownbtn.prg
  * source/winapi/hownbtn.prg
    ! Bug fixed.

2021-05-21 10:15 UTC+0300 Alexander Kresin <alex@belacy.ru>
  * source/gtk/htimer.prg
  * source/winapi/htimer.prg
    ! Bug fixed.

2021-05-19 15:10 UTC+0200 Wilfried Brunken DF7BE
  * utils/dbc/dbchw.hbp
  * utils/tutorial/hwgrun.hbp
  * utils/tutorial/tutor.hbp
    ! Ticket #90: tutor, dbchw error creating  
    ! dbchw and tutor ready for OS freebsd 13.0:
    ! The macro for unix has also effect on LINUX 
Saudações,
Itamar M. Lins Jr.
Saudações,
Itamar M. Lins Jr.
Avatar do usuário
JoséQuintas
Administrador
Administrador
Mensagens: 20453
Registrado em: 26 Fev 2007 11:59
Localização: São Paulo-SP
Curtiram: 1 vez

Atualizações Hwgui Dialog

Mensagem por JoséQuintas »

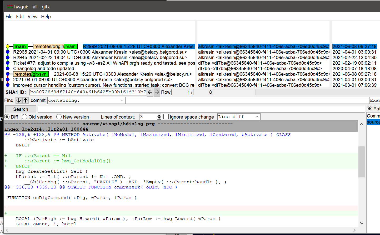
hdialog.png
hdialog2.png
hdialog3.png
Pelo git dá pra ver isolado o que foi alterado na hdialog.prg

Não entendi se parente for Nil, se vira parente de si próprio, ou de outra dialog (ou talvez o owner button seja dialog).
José M. C. Quintas
Harbour 3.2, mingw, multithread, gtwvg, fivewin 25.12, dbfcdx, MySQL, ADOClass, PDFClass, SefazClass, (hwgui), (hmg3), (hmg extended), (oohg), PNotepad, ASP, (Linux/Flagship/harbour 3.2)
"The world is full of kings and queens, who blind our eyes and steal our dreams Its Heaven and Hell"

https://github.com/JoseQuintas/
Avatar do usuário
JoséQuintas
Administrador
Administrador
Mensagens: 20453
Registrado em: 26 Fev 2007 11:59
Localização: São Paulo-SP
Curtiram: 1 vez

Atualizações Hwgui Dialog

Mensagem por JoséQuintas »

Não sei se isso vai atrapalhar a outra comparação com Nil

Código: Selecionar todos

METHOD Activate( lNoModal, lMaximized, lMinimized, lCentered, bActivate ) CLASS HDialog

   LOCAL oWnd, hParent
   //LOCAL aCoors, aRect

   IF bActivate != Nil
      ::bActivate := bActivate
   ENDIF

   IF ::oParent == Nil   // -----------> alterado aqui
      ::oParent := hwg_GetModalDlg()
   ENDIF
   hwg_CreateGetList( Self )
   hParent := Iif( ::oParent != Nil .AND. ;
      __ObjHasMsg( ::oParent, "HANDLE" ) .AND. !Empty( ::oParent:handle ), ;
      ::oParent:handle, Iif( ( oWnd := HWindow():GetMain() ) != Nil,  ;
      oWnd:handle, hwg_Getactivewindow() ) )
José M. C. Quintas
Harbour 3.2, mingw, multithread, gtwvg, fivewin 25.12, dbfcdx, MySQL, ADOClass, PDFClass, SefazClass, (hwgui), (hmg3), (hmg extended), (oohg), PNotepad, ASP, (Linux/Flagship/harbour 3.2)
"The world is full of kings and queens, who blind our eyes and steal our dreams Its Heaven and Hell"

https://github.com/JoseQuintas/
Avatar do usuário
Itamar M. Lins Jr.
Administrador
Administrador
Mensagens: 8071
Registrado em: 30 Mai 2007 11:31
Localização: Ilheus Bahia
Curtiu: 3 vezes
Curtiram: 1 vez

Atualizações Hwgui Dialog

Mensagem por Itamar M. Lins Jr. »

Olá!
Isso eu vi usando Tortoise.
O problema é ver e não saber (meu caso) corrigir.
Dai compilava para ver se ia dar problema, até achar.
Mas o Tortoise SVN tem isso ai, via LOG.

Saudações,
Itamar M. Lins Jr.
Saudações,
Itamar M. Lins Jr.
Avatar do usuário
JoséQuintas
Administrador
Administrador
Mensagens: 20453
Registrado em: 26 Fev 2007 11:59
Localização: São Paulo-SP
Curtiram: 1 vez

Atualizações Hwgui Dialog

Mensagem por JoséQuintas »

Pequena novidade:

Estou com acesso pra gravação na HWGUI.

Não significa que vou sair alterando tudo, pelo contrário, significa que vou ter que analisar com muito mais cuidado, porque as alterações vão entrar diretamente sem revisão.
Começando por confirmar se o git vai salvar no formato/codepage correto.
José M. C. Quintas
Harbour 3.2, mingw, multithread, gtwvg, fivewin 25.12, dbfcdx, MySQL, ADOClass, PDFClass, SefazClass, (hwgui), (hmg3), (hmg extended), (oohg), PNotepad, ASP, (Linux/Flagship/harbour 3.2)
"The world is full of kings and queens, who blind our eyes and steal our dreams Its Heaven and Hell"

https://github.com/JoseQuintas/
Responder