Situação atual do demoall.prg

Projeto HwGui - Biblioteca visual para Harbour/xHarbour

Moderador: Moderadores

Avatar do usuário
Itamar M. Lins Jr.
Administrador
Administrador
Mensagens: 8028
Registrado em: 30 Mai 2007 11:31
Localização: Ilheus Bahia
Curtiu: 2 vezes
Curtiram: 1 vez

Situação atual do demoall.prg

Mensagem por Itamar M. Lins Jr. »

Olá!
Tem o seu, depois mais esse:

Código: Selecionar todos

2025-05-01 16:55 UTC-0300 Itamar M. Lins Jr. itamarlins-gmail.com
   * source/gtk/drawtext.c
     ! small fix word wrapping Pango > 1.56 Ubuntu version 25.04

2025-05-01 16:15 UTC-0300 Jose Quintas jmcquintas-gmail.com
   * demoimage2.prg
     ! filename on linux, show image on linux too

2025-05-01 14:30 UTC-0300 Itamar M. Lins Jr. itamarlins-gmail.com
   * source/gtk/control.c
   ! small fix for disable warning: GtkSpinButton: setting an adjustment with nom-zero page size is deprecated

Saudações,
Itamar M. Lins Jr.
Saudações,
Itamar M. Lins Jr.
Avatar do usuário
JoséQuintas
Administrador
Administrador
Mensagens: 20415
Registrado em: 26 Fev 2007 11:59
Localização: São Paulo-SP
Curtiram: 1 vez

Situação atual do demoall.prg

Mensagem por JoséQuintas »

Eu não sei como mexer pelo programa de SVN, eu uso o git pra tudo.

Depois de salvar no source-forge eu sempre reseto tudo aqui pro source-forge.
Trabalho dessa posição pra frente, aconteça o que acontecer.
Não deixo nada pendente.

Se eu conseguir fazer algum ajuste ok.
Aquele visual gráfico mostra todas as linhas de tempo
- Tem a do source-forge, é a que vale
- Tem a que salvei no github
- Tem a da minha máquina, uma ou mais

Geralmente o conflito é no changelog.

Na minha linha do tempo, deixo o changelog em commit separado.

Volto na linha do source-forge, e acrescento as alterações na linha de tempo dele.
Encima disso altero o changelog, como se estivesse fazendo pela primeira vez.
E aí salvo em tudo, deixando linha de tempo única.

Falando assim fica mais complicado, pelo visual é mais fácil entender.

Assim que tiver alguma coisa aqui pra demonstrar isso, faço com vídeo.
O programa de svn deve ter algo assim também, afinal esses controles de fonte servem pra isso.
José M. C. Quintas
Harbour 3.2, mingw, multithread, gtwvg, fivewin 25.12, dbfcdx, MySQL, ADOClass, PDFClass, SefazClass, (hwgui), (hmg3), (hmg extended), (oohg), PNotepad, ASP, (Linux/Flagship/harbour 3.2)
"The world is full of kings and queens, who blind our eyes and steal our dreams Its Heaven and Hell"

https://github.com/JoseQuintas/
Avatar do usuário
JoséQuintas
Administrador
Administrador
Mensagens: 20415
Registrado em: 26 Fev 2007 11:59
Localização: São Paulo-SP
Curtiram: 1 vez

Situação atual do demoall.prg

Mensagem por JoséQuintas »

Veja como eu uso aqui.
Aí você pesquisa como faz isso com esse programa de SVN.

Este é o GITWINDOWS
gitwindows.png
é por ele que atualizo o github, e também visualizo tudo.
o source-forge é manual mesmo

Nele tem a opção de visualizar tudo que é branch, seriam as linhas de tempo.
opview.png
Por aí é mais fácil visualizar presente, passado e futuro.
Neste momento está tudo na mesma posição.
linhadotempo.png
José M. C. Quintas
Harbour 3.2, mingw, multithread, gtwvg, fivewin 25.12, dbfcdx, MySQL, ADOClass, PDFClass, SefazClass, (hwgui), (hmg3), (hmg extended), (oohg), PNotepad, ASP, (Linux/Flagship/harbour 3.2)
"The world is full of kings and queens, who blind our eyes and steal our dreams Its Heaven and Hell"

https://github.com/JoseQuintas/
Avatar do usuário
JoséQuintas
Administrador
Administrador
Mensagens: 20415
Registrado em: 26 Fev 2007 11:59
Localização: São Paulo-SP
Curtiram: 1 vez

Situação atual do demoall.prg

Mensagem por JoséQuintas »

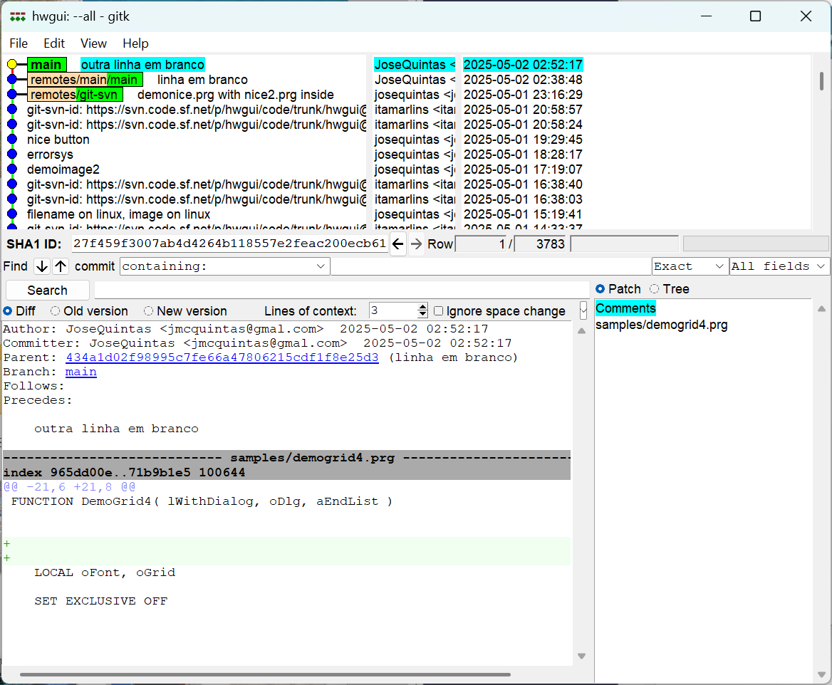
commit.png
acrescentei uma linha em branco, esse vai ser o commit
comnalista.png
Veja como ficou.
Agora tem esse commit DEPOIS da posição anterior.

A linha de tempo da minha máquina é essa main no topo.
A linha de tempo do github tá pra trás, é a remote/main/main
A linha de tempo do source-forge tá pra trás, junto com ela, é a remotes/git-svn.
José M. C. Quintas
Harbour 3.2, mingw, multithread, gtwvg, fivewin 25.12, dbfcdx, MySQL, ADOClass, PDFClass, SefazClass, (hwgui), (hmg3), (hmg extended), (oohg), PNotepad, ASP, (Linux/Flagship/harbour 3.2)
"The world is full of kings and queens, who blind our eyes and steal our dreams Its Heaven and Hell"

https://github.com/JoseQuintas/
Avatar do usuário
JoséQuintas
Administrador
Administrador
Mensagens: 20415
Registrado em: 26 Fev 2007 11:59
Localização: São Paulo-SP
Curtiram: 1 vez

Situação atual do demoall.prg

Mensagem por JoséQuintas »

Agora salvar no github, APENAS GITHUB
é esse PUSH
github.png
salvogithub.png
O visual está mostrando que minha máquina está igual ao github.
Mas o source-forge está pra trás.
José M. C. Quintas
Harbour 3.2, mingw, multithread, gtwvg, fivewin 25.12, dbfcdx, MySQL, ADOClass, PDFClass, SefazClass, (hwgui), (hmg3), (hmg extended), (oohg), PNotepad, ASP, (Linux/Flagship/harbour 3.2)
"The world is full of kings and queens, who blind our eyes and steal our dreams Its Heaven and Hell"

https://github.com/JoseQuintas/
Avatar do usuário
JoséQuintas
Administrador
Administrador
Mensagens: 20415
Registrado em: 26 Fev 2007 11:59
Localização: São Paulo-SP
Curtiram: 1 vez

Situação atual do demoall.prg

Mensagem por JoséQuintas »

acrescentei outra linha em branco, salvar o commit
clicando no commit, salva aqui.
outra.png
final.png
Veja lá no visual.

O source-forge está pra trás.
O github contém a primeira alteração "linha em branco".
Só na minha máquina tem essa "outra linha em branco"

São 3 posições diferentes, 3 linhas de tempo.

No meu caso, agora, eu reseto pra posição do source-forge.
Tudo é jogado fora LOCAL.
Salvo no github pra ficar tudo igual.

E é isso mesmo, ao mexer aí, os arquivos também são alterados, vão voltar ao que estavam antes.

É por essa imagem que faço os acertos do que entra ou não, caso dê problema.

De extra, posso juntar essas duas alterações em uma só.
Ou posso modificar o que já fiz.
José M. C. Quintas
Harbour 3.2, mingw, multithread, gtwvg, fivewin 25.12, dbfcdx, MySQL, ADOClass, PDFClass, SefazClass, (hwgui), (hmg3), (hmg extended), (oohg), PNotepad, ASP, (Linux/Flagship/harbour 3.2)
"The world is full of kings and queens, who blind our eyes and steal our dreams Its Heaven and Hell"

https://github.com/JoseQuintas/
Avatar do usuário
JoséQuintas
Administrador
Administrador
Mensagens: 20415
Registrado em: 26 Fev 2007 11:59
Localização: São Paulo-SP
Curtiram: 1 vez

Situação atual do demoall.prg

Mensagem por JoséQuintas »

Vamos complicar um pouco mais...
Acrescentei outra linha em branco.
mudaromudado.png
Marquei pra juntar o que alterei agora como fazendo parte da alteração anterior.
depois.png
Veja aí, temporariamente tem 4 (QUATRO) posições.
reset1.png

- salvo no source-forge
- salvo no github
- depois se divide em duas
a) o que salvei primeiro
b) eu acumulei duas juntas, a outra deixa de existir e entra a nova no lugar

isso é controle de fonte.
por enquanto posso escolher:
- se quero manter a situação atual com duas alterações cumuladas
- se quero voltar na anterior que tem a alteração sozinha
- se quero voltar ao que salvei no github
- se quero voltar a situação do source forge

É como se você tivesse feito vários discos de backup, e pode escolher qual disco de backup vai usar pra restaurar.

Nesse meio tempo, ainda posso salvar no github, e mudar a posição do github.

Mas completado o teste, como nada disso interessa, reseto tudo pra posição original, e jogo esses testes fora.


Última etapa dessa bagunça toda: salvar no github a posição corrigida.
Nesse caso preciso marcar pra "FORÇAR A GRAVAÇÃO", porque o github por default não deixa voltar atrás.
force.png
ok.png
Veja a posição de todos está no mesmo lugar.
É a última chance de eu mudar de idéia.
Ainda aparece toda bagunça pra eu decidir se é isso mesmo que eu quero.
githubfim.png
Fechei o programa e reabri.
Tá aí bonitinho, do jeito que estava antes de fazer os testes.
Foi esse jeito que decidi que ficasse no final.


Essa coisa toda é pra não perder nada dos fontes.
Como se fossem vários discos de backup, de cada situação.
Você pode comparar as situações, ver o que tem de diferente, etc.
E decide em qual backup vai trabalhar daqui pra frente.

Chamam de linha de tempo, porque é o que vai acontecendo conforme o tempo passa.
E você pode voltar atrás e tomar uma decisão diferente da atual.
Isso vai multiplicando pra cada vez mais linhas do tempo.

Quando dá conflito, aí eu posso ver o que havia de diferente pra acertar.
É mesmo como se fosse comparar discos de backup, mas pelo git tá tudo sempre na mão.
É só ter certeza do que está fazendo, pra seguir em frente com o source-forge, é ele quem vale.

Isso fui pegando jeito aos poucos.
Ninguém é de ferro pra acertar sempre.
O git te dá todas as opções possíveis de consertar as cagad.as
Nessa hora é ter mais calma ainda,
Tem até que deixar o source-forge continuar errado, enquanto está ajustando.

Já aconteceu de, enquanto eu estava ajustando as coisas, o Wilfried salvar a correção que eu ia fazer.
Aí é ter calma, salvar no github pra não perder nada, e começar a comparação de novo... mas a partir da nova situação, e não da que estava antes.

Ainda bem que os conflitos são eventuais.

É nessa hora também que eu salvo sem changelog, assim a gravação é garantida.
Deixo só o changelog pendente, que como todo mundo mexe, é o que tem mais chances de dar conflito.
José M. C. Quintas
Harbour 3.2, mingw, multithread, gtwvg, fivewin 25.12, dbfcdx, MySQL, ADOClass, PDFClass, SefazClass, (hwgui), (hmg3), (hmg extended), (oohg), PNotepad, ASP, (Linux/Flagship/harbour 3.2)
"The world is full of kings and queens, who blind our eyes and steal our dreams Its Heaven and Hell"

https://github.com/JoseQuintas/
Avatar do usuário
JoséQuintas
Administrador
Administrador
Mensagens: 20415
Registrado em: 26 Fev 2007 11:59
Localização: São Paulo-SP
Curtiram: 1 vez

Situação atual do demoall.prg

Mensagem por JoséQuintas »

Faltou dizer:

Esse GitForWindows é só uma interface visual
Não sei como alguém conseguiria fazer isso "na mão", via prompt.

Pra git tem o git for windows, tem o git desktop do próprio github, e tem outras variações.
Eu acostumei com esse, e é o que uso.

Então pra SVN também deve ter vários programas diferentes.
Até esse gitforwindows serve.

Mas a atualização do source-forge fica manual.
git svn fetch -> pra trazer do source-forge.
git svn dcommit - pra salvar no source-forge.

faço a bagunça fora do source-forge, e lá salvo sempre em sequência.
Eventualmente aconteceu da bagunça ir pra lá.
Fica toda bagunça registrada no histórico.
José M. C. Quintas
Harbour 3.2, mingw, multithread, gtwvg, fivewin 25.12, dbfcdx, MySQL, ADOClass, PDFClass, SefazClass, (hwgui), (hmg3), (hmg extended), (oohg), PNotepad, ASP, (Linux/Flagship/harbour 3.2)
"The world is full of kings and queens, who blind our eyes and steal our dreams Its Heaven and Hell"

https://github.com/JoseQuintas/
Avatar do usuário
JoséQuintas
Administrador
Administrador
Mensagens: 20415
Registrado em: 26 Fev 2007 11:59
Localização: São Paulo-SP
Curtiram: 1 vez

Situação atual do demoall.prg

Mensagem por JoséQuintas »

gitfrente.png
Acabei de puxar as alterações do source-forge.

Agora mostra o source-forge mais avançado, enquanto aqui e no github ficou pra trás.
José M. C. Quintas
Harbour 3.2, mingw, multithread, gtwvg, fivewin 25.12, dbfcdx, MySQL, ADOClass, PDFClass, SefazClass, (hwgui), (hmg3), (hmg extended), (oohg), PNotepad, ASP, (Linux/Flagship/harbour 3.2)
"The world is full of kings and queens, who blind our eyes and steal our dreams Its Heaven and Hell"

https://github.com/JoseQuintas/
Avatar do usuário
JoséQuintas
Administrador
Administrador
Mensagens: 20415
Registrado em: 26 Fev 2007 11:59
Localização: São Paulo-SP
Curtiram: 1 vez

Situação atual do demoall.prg

Mensagem por JoséQuintas »

Código: Selecionar todos

* Trouble with GTK3:
* Buttons are greater than nheigth, so
* space between them must be increased

  nspcbutton := 25   && Windows and GTK2
#ifdef ___GTK3___
  nspcbutton := 35
#endif
Comentei que tinha visto isso em algum fonte.
Tá no demofunc.prg o cheio de botões.

Pra GTK3 um tamanho maior.
José M. C. Quintas
Harbour 3.2, mingw, multithread, gtwvg, fivewin 25.12, dbfcdx, MySQL, ADOClass, PDFClass, SefazClass, (hwgui), (hmg3), (hmg extended), (oohg), PNotepad, ASP, (Linux/Flagship/harbour 3.2)
"The world is full of kings and queens, who blind our eyes and steal our dreams Its Heaven and Hell"

https://github.com/JoseQuintas/
Avatar do usuário
JoséQuintas
Administrador
Administrador
Mensagens: 20415
Registrado em: 26 Fev 2007 11:59
Localização: São Paulo-SP
Curtiram: 1 vez

Situação atual do demoall.prg

Mensagem por JoséQuintas »

Código: Selecionar todos

#ifdef __XHARBOUR__
   #include "ttable.ch"
#endif

#ifdef __PLATFORM__WINDOWS
   #define BUTTON_HEIGHT 20
#ELSE
   #define BUTTON_HEIGHT 25
#endif

#define BUTTON_WIDTH 200

// On GTK3 buttons are greater, than need more space between buttons
#ifdef __GTK3__
   #define LINE_HEIGHT 35
#else
   #define LINE_HEIGHT 30
#endif
Ajustei assim no demofunc.prg

Tem hora que é pra xharbour e harbour
Tem hora que é pra windows e linux
Tem hora que é pra gtk2 e gtk3

Não é fácil não.

Mostrar todos os exemplos de uma vez vai dar uma visão geral de acertos em cada ambiente.

Está tomando muito tempo isso tudo.
Mas comecei.... vou até o fim.

Com certeza o resultado já tem valido a pena.
A visão de tudo rodando ao mesmo tempo chama a atenção.
É ver muito recurso que parecia não existir.
Nem se criasse um aplicativo, como exemplo, não daria pra colocar todos os recursos.

E pra testar em vários ambientes então.... melhor ainda.
Rodar um programa ao invés de 40.
José M. C. Quintas
Harbour 3.2, mingw, multithread, gtwvg, fivewin 25.12, dbfcdx, MySQL, ADOClass, PDFClass, SefazClass, (hwgui), (hmg3), (hmg extended), (oohg), PNotepad, ASP, (Linux/Flagship/harbour 3.2)
"The world is full of kings and queens, who blind our eyes and steal our dreams Its Heaven and Hell"

https://github.com/JoseQuintas/
Avatar do usuário
JoséQuintas
Administrador
Administrador
Mensagens: 20415
Registrado em: 26 Fev 2007 11:59
Localização: São Paulo-SP
Curtiram: 1 vez

Situação atual do demoall.prg

Mensagem por JoséQuintas »

Próxima alteração planejada:

Funcionar fora da pasta samples.

O EXE já inclui os fontes.
Tá faltando incluir as imagens.

Por exemplo, usuários da hwgui 2.17 poderiam baixar o EXE, e ver se tudo que usam está funcionando.
Sem precisar baixar a hwgui inteira.

Melhor que isso... só se embutir a compilação do tutorial.
E acho que dá....
Mas ainda tem muito exemplo pela frente, pra tentar embutir.
José M. C. Quintas
Harbour 3.2, mingw, multithread, gtwvg, fivewin 25.12, dbfcdx, MySQL, ADOClass, PDFClass, SefazClass, (hwgui), (hmg3), (hmg extended), (oohg), PNotepad, ASP, (Linux/Flagship/harbour 3.2)
"The world is full of kings and queens, who blind our eyes and steal our dreams Its Heaven and Hell"

https://github.com/JoseQuintas/
Responder